전체 97건 현재 페이지 15/17
-
[김원화 교수] Modality-Agnostic Style Transfer for Holistic Feature Imputation
작성일 2024.0509
조회수 664
-
[김원화 교수] Decoupled Marked Temporal Point Process using Neural Ordinary D...
작성일 2024.0509
조회수 847
-
[이근배 교수] Explainable Multi-hop Question Generation: An End-to-End Approa...
작성일 2024.0415
조회수 810
-
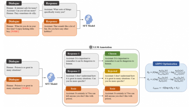
이근배 교수] Adversarial DPO: Harnessing Harmful Data for Reducing Toxicity w...
작성일 2024.0408
조회수 2170
-
[이근배 교수] Multi-Level Attention Aggregation for Language-Agnostic Speaker...
작성일 2024.0314
조회수 2125
-
[이근배 교수] Denoising Table-Text Retrieval for Open-Domain Question Answering
작성일 2024.0311
조회수 1942